云南中医药大学是第二批全国学校急救教育试点。护理学专业为云南省护理学首批唯一的国家级一流本科专业建设点。护理学院担任教育部高等学校护理学专业教学指导委员会委员单位、云南省高等护理教育教学指导委员会主任委员单位,获评全国巾帼文明岗、云南省“三育人”示范岗、云南省“一流党建示范院(系)党组织”。学院立足“一带一路”倡议、“长江经济带”、“西部大开发”交汇点的独特区位优势,立足本省生物医药资源丰富的优势,发挥民族医药护理特色,抢抓机遇,担当属地责任,始终致力服务国家战略和地方经济社会发展需要,学术水平、教育能力、社会影响力不断提升。
学院拥有一支师德高尚、政治过硬、业务精湛的“双师型”中西医结合的教师队伍。现有专兼职教师153人,其中高级职称71人、中级职称67人、初级职称15人,博士12人、硕士39人、本科102人。遴选“全国百名优秀护理标兵”“全国杰出护理工作者”“全国卫生健康系统新冠肺炎疫情防控工作先进个人”等全省顶尖护理专家58人为硕士研究生导师,省级教学名师2人,校级教学名师5人,校级青年骨干教师5人。近5年来,学院教师主持国家、省部级等各类项目共140余项;发表文章200余篇;参编专著教材100余部,其中主编教材20余部,副主编教材30余部;获全国“双带头人”工作室立项、省级虚拟仿真实验项目立项。获全国青年教师讲课比赛二、三等奖,云南省青年教师讲课比赛一等奖、云南省护理技能大赛团体特等奖、个人一、二等奖、“全国高等中医药院校优秀党务工作者”、“全国中医药高等院校优秀辅导员”、“全国中医药高等院校优秀学生工作者”、“云南省辅导员年度人物”、“云南省最受学生敬佩辅导员”等奖项近100余项。同时,学院积极与国内外知名高校进行合作交流,与泰国宋卡王子大学建立合作关系,聘请瑞典隆德大学知名教授颜德为我院客座教授,在人才培养、科学研究上进行合作。
一、微专业简介
依托国家级一流专业护理学办学条件,应急救护专业以传授各类急危重症患者的紧急救护知识为主,整合临床医学、中医学、急危重症护理学、现场救护等学科资源,中西医结合,开展常见急危重症疾病,促使学生具备心搏骤停、创伤、急性中毒、呼吸道梗阻、多脏器功能衰竭及与校园安全有关的溺水、火灾和青少年日益高发的抑郁、焦虑心理问题的应急处理等理论知识与实践技能。
二、培养目标
“应急救护”微专业旨在培养能适应应急行业需要,具备一定科学文化水平,良好人文素养、职业道德和创新意识,精益求精工匠精神,具备突发事件应急救护能力,即具备应对自然性突发事件、社会性突发事件等应急救护基本理论知识和实践技能,综合运用所学应急救护技能与处置、应急救护及管理等知识和技术,能有效开展中西医应急救护的高素质急救专业人才。
三、招生对象与招生计划
招生对象:云南中医药大学大学一年级及以上全日制在校学生(含本科及研究生,各专业包括护理专业)
招生计划:50人/班,招收2个班,共100人。
四、学期与学制
学制:1年
学分:12学分
学期:2学期
五、学习证明
学生修满12学分即完成本微专业学习。微专业不在中国高等教育学生信息网(学信网)备注信息,不授予学位。
六、课程计划
课程名称
| 学分
| 学时数
| 考核方式
| 修读学期
|
总学时
| 讲授
| 实验见习
|
应急救援基础知识
| 2
| 32
| 32
| 0
| 考查
| 第一学期
|
现场急救技术实训
| 4
| 64
| 0
| 64
| 考试
| 第一学期
|
中医常见急救实训
| 2
| 32
| 0
| 32
| 考查
| 第二学期
|
常见突发疾病应急救护
| 2
| 32
| 24
| 8
| 考查
| 第二学期
|
心理健康教育
| 2
| 32
| 8
| 24
| 考查
| 第二学期
|
七、课程简介
1.《应急救援基础知识》主要介绍应急救援的基础概念,内容涵盖应急救援基础术语,应急救援工作的重要性与迫切性,应急救援工作的模式与实施,应急管理,培训演练等相关内容。
2.《现场急救技术实训》针对生活中的突发事件或自然灾害,对病员实施现场初步急救培训教材。主要介绍了现场急救常用的心肺复苏术、现场急救四项基本技术、异常意外伤害的救治原则、现场急救的组织管理等。旨在开展现场急救技术的普及培训,正确施行现场急救。
3.《中医常见急救实训》主要介绍中医急救的历史、中医急救的良方、良药、良策;内科、外科、骨科、皮肤科、妇科、儿科、杂病的急救知识;急症的中医简单有效的处理方法。
4.《常见突发疾病应急救护》主要阐述常见突发疾病的基础知识、急诊常用诊疗技术、重症监测等内容。详细介绍了呼吸内科常见急症、心血管内科常见急症、消化内科常见急症、儿科急危重症、危重患者的营养支持、急性中毒等常见急症的应急救护。
5.《心理健康教育》主要阐述了应激与心理危机的概念、应激相关障碍的诊断与评估、自杀的诊断与评估、心理危机干预的基本模型与程序、危机干预技术、各种心理危机的干预方案和传染病流行爆发危机的心理干预等,结合今年的流行疾病的心理干预机制,在传染病流行爆发危机方面做了更详细的阐述,具有较强的可操作性。
八、报名方式及选拔要求
见附件1。
选拔要求:学生须学有余力,对应急救护感兴趣,主要考察学生的综合素质,根据综合成绩择优录取。
九、联系方式
地址:云南中医药大学呈贡校区精诚楼401
联系人:陈老师
联系电话:13987340579
十、有未尽事宜,最终解释权属云南中医药大学护理学院。
附件1:
教务管理系统微专业报名操作流程
一、登录

二、报名
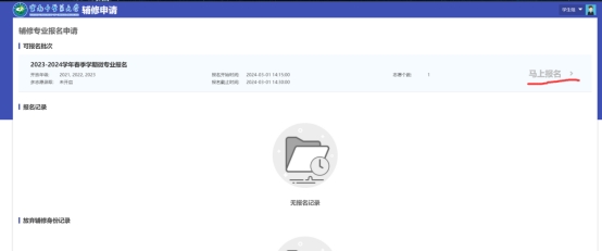
(一)进入报名界面

注:报名时,如此界面无内容,请刷新界面或重新进入应用。
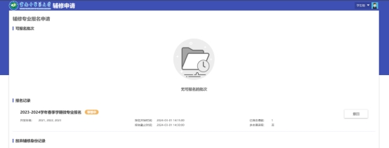
(二)查看可报名微专业及人才培养方案

注:务必仔细查看所选微专业人才培养方案,关注课程开设学期(修读学期以本学期为第1学期),做好学业规划。

(三)选择微专业进行报名

(四)等待录取结果

